Homework 07
Cats and Dogs
Due 11/07/2025 by 11:55pm
Objective:
Write a program where a user populates
a collection of various cats and dogs.
The user should be able to specify which type they wish to enter, and then are prompted with pertinent information for
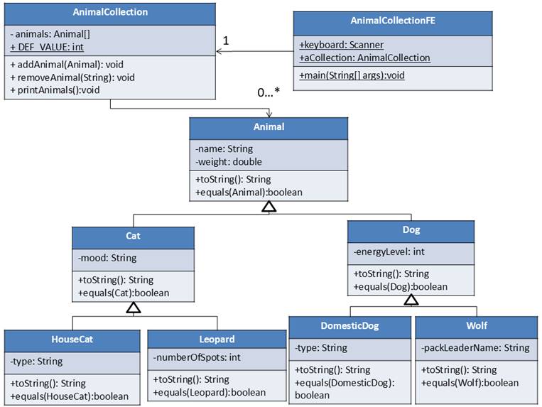
every type of pet. In addition, the solution must follow the design provided.

Requirements:
- Functionality. (80pts)
- No Syntax Errors.
(80pts*)
- *Code that cannot be
compiled due to syntax errors is nonfunctional code and will receive no
points for this entire section.
- Write a class called Animal with the following: (10pts)
- Instance Variables
- Name: The name of the animal.
This value should not be null, and its default value is “none”.
- Weight: A decimal value
that must be strictly greater than 0 and its default value is 1.
- Constructors
- Default: Must set all
instance variables to their default values defined in the “Instance
Variable” sections.
- Parameterized: The
order of the parameters must follow the order of the instance variables
given, so first one is first, second is second, etc. This must also
check for valid values before they are set.
- Methods
- Accessors and Mutators for the instance
variables
- Make sure in the
mutators check for valid values named in the “Instance Variables”
Section.
- If the value that is
being set is not valid, then set the instance variable to its default
value.
- Equals: This method
takes in another instance of Animal and only returns true if all of the instance variables match. For name and
type case should be ignored.
- ToString:
This method returns a string with all of the
instance variable values concatenated together.
- All the above must apply
for full credit.
- Write a class called Cat with the following: (5pts)
- Cat must inherit
from type Animal
- Instance Variables
- Mood: The cat’s mood
must be either “sleepy”, “playful”, or “hungry” and the default is
“sleepy”.
- Constructors
- Default: Must set all
instance variables to their default values defined in the “Instance
Variable” sections.
- Parameterized: The
order of the parameters must include all the inherited values in their
specified order first and then follow the order of this class’s
instance variables given, so first one is first, second is second, etc.
This must also check for valid values before they are set.
- Methods
- Accessors and Mutators for the instance
variables
- Make sure in the
mutators check for valid values named in the “Instance Variables”
Section.
- If the value that is
being set is not valid, then set the instance variable to its default
value.
- Equals: This method
takes in another instance of Cat and only returns true if all of the instance variables match. For name and
type case should be ignored.
- ToString:
This method returns a string with all of the
instance variable values concatenated together.
- All the above must apply
for full credit.
- Write a class called Dog with the following: (5pts)
- Dog must inherit
from type Animal
- Instance Variables
- EnergyLevel:
a whole number values from 0 to 100 inclusive
and default value is 50.
- Constructors
- Default: Must set all
instance variables to their default values defined in the “Instance
Variable” sections.
- Parameterized: The
order of the parameters must include all the inherited values in their
specified order first and then follow the order of this class’s
instance variables given, so first one is first, second is second, etc.
This must also check for valid values before they are set.
- Methods
- Accessors and Mutators for the instance
variables
- Make sure in the
mutators check for valid values named in the “Instance Variables”
Section.
- If the value that is
being set is not valid, then set the instance variable to its default
value.
- Equals: This method
takes in another instance of Dog and only returns true if all of the instance variables match. For name and
type case should be ignored.
- ToString:
This method returns a string with all of the
instance variable values concatenated together.
- All the above must apply
for full credit.
- Write a class called HouseCat
with the following: (5pts)
- Cat must inherit
from type Cat
- Instance Variables
- Type: a String value
that represents the House Cat’s type. It can either be “short hair”,
“ragdoll”, “sphinx”, or “Scottish fold” and the default value is “short
hair”.
- Constructors
- Default: Must set all
instance variables to their default values defined in the “Instance
Variable” sections.
- Parameterized: The
order of the parameters must include all the inherited values in their
specified order first and then follow the order of this class’s
instance variables given, so first one is first, second is second, etc.
This must also check for valid values before they are set.
- Methods
- Accessors and Mutators for the instance
variables
- Make sure in the
mutators check for valid values named in the “Instance Variables”
Section.
- If the value that is
being set is not valid, then set the instance variable to its default
value.
- Equals: This method
takes in another instance of House Cat and only returns true if all of the instance variables match. For name and
type case should be ignored.
- ToString:
This method returns a string with all of the
instance variable values concatenated together.
- All the above must apply
for full credit.
- Write a class called Leopard with the following: (5pts)
- Cat must inherit
from type Cat
- Instance Variables
- Number of Spots: a
whole number value that must be greater than or equal to 1. It’s default value is also 1.
- Constructors
- Default: Must set all
instance variables to their default values defined in the “Instance
Variable” sections.
- Parameterized: The
order of the parameters must include all the inherited values in their
specified order first and then follow the order of this class’s
instance variables given, so first one is first, second is second, etc This must also check for valid values before
they are set.
- Methods
- Accessors and Mutators for the instance
variables
- Make sure in the
mutators check for valid values named in the “Instance Variables”
Section.
- If the value that is
being set is not valid, then set the instance variable to its default
value.
- Equals: This method
takes in another instance of Leopard and only returns true if all of the instance variables match. For name and
type case should be ignored.
- ToString:
This method returns a string with all of the
instance variable values concatenated together.
- All the above must apply
for full credit.
- Write a class called DomesticDog
with the following: (5pts)
- Cat must inherit
from type Dog
- Instance Variables
- Type: a String value
representing the Dog’s type. This can either be “retriever”, “terrier”,
“husky”, or “mutt”, and default value is “retriever”.
- Constructors
- Default: Must set all
instance variables to their default values defined in the “Instance
Variable” sections.
- Parameterized: The
order of the parameters must include all the inherited values in their
specified order first and then follow the order of this class’s
instance variables given, so first one is first, second is second, etc This must also check for valid values before
they are set.
- Methods
- Accessors and Mutators for the instance
variables
- Make sure in the
mutators check for valid values named in the “Instance Variables”
Section.
- If the value that is
being set is not valid, then set the instance variable to its default
value.
- Equals: This method
takes in another instance of Domestic Dog and only returns true if all of the instance variables match. For name and
type case should be ignored.
- ToString:
This method returns a string with all of the
instance variable values concatenated together.
- All the above must apply
for full credit.
- Write a class called Wolf with the following: (5pts)
- Cat must inherit
from type Dog
- Instance Variables
- Pack Leader Name: a non-null
String value representing the wolf’s pack leader’s name. The default
value is “none”.
- Constructors
- Default: Must set all
instance variables to their default values defined in the “Instance
Variable” sections.
- Parameterized: The
order of the parameters must include all the inherited values in their
specified order first and then follow the order of this class’s
instance variables given, so first one is first, second is second, etc This must also check for valid values before
they are set.
- Methods
- Accessors and Mutators for the instance
variables
- Make sure in the
mutators check for valid values named in the “Instance Variables”
Section.
- If the value that is
being set is not valid, then set the instance variable to its default
value.
- Equals: This method
takes in another instance of Wolf and only returns true if all of the instance variables match. For name and
type case should be ignored.
- ToString:
This method returns a string with all of the
instance variable values concatenated together.
- All the above must apply
for full credit.
- Write a class called AnimalCollection
with the following: (20pts)
- Instance Variables
- Animals: This is an
array of type Animal which has a default size of 100.
- Class Constants
- DEF_SIZE: The default
size of the array which is 100.
- Constructors
- Default: Must set all
instance variables to their default values defined in the “Instance
Variable” sections.
- Methods
- Add Animal: Adds an
Animal (Animal, Dog, Cat, House Cat, Leopard, Domestic Dog, Wolf) to
the collection. If the collection is full, then nothing should happen.
- Remove Animal: Removes
an Animal whose data matches an animal in the array of Animals. If the
Animal is not found, then nothing happens.
- Print Animals: Prints
all the animal data to the console.
- All the above must apply
for full credit.
- Write a class called AnimalCollectionFE
with the following: (20pts)
- Static Class Variables
- Keyboard: A static
variable of type Scanner who reads information from the console.
- Animal Collection (aCollection): A static variable of type AnimalCollection that is constructed using its
default constructor.
- Static Methods
- Main Method: The entry
point of the software which provides access to Animal Collection’s
functionality. It also provides a means to create instances of each
animal to either be added or removed from the collection. After every
operation (Add or Remove) it must print all animals in the collection.
- Other Static Helper
Methods: While not strictly required, it is strongly recommended to
organize the functionality of collecting data (such as the name,
weight, mood, and type of a House Cat) into other separate static
methods.
- All the above must apply
for full credit.
- Coding Style. (10pts)
- Code functionality
organized within multiple methods other than the main method, and methods
organized within multiple classes where appropriate. (5pts)
- Readable Code. (5pts)
- Meaningful identifiers
for data and methods.
- Proper indentation that
clearly identifies statements within the body of a class, a method, a
branching statement, a loop statement, etc.
- All the above must apply
for full credit.
- Comments. (10pts)
- Your name in every file.
(5pts)
- At least 5 meaningful
comments in addition to your name. These must describe the function of
the code it is near. (5pts)
Example Dialog:
*The following
Example Dialog demonstrates the interactions between a user and ONE possible
implementation of the required software’s front-end / user interface. The
software’s front-end / user interface may be implemented in MANY
different ways and will receive full credit as
long as it meets the most minimal of the above requirements. While you
may use the example dialog as a guide, it is strongly encouraged to create the
front-end / user interface in your own way. *
|
Key
|
|
Unhighlighted Text
|
Program’s Output
|
|
Highlighted
Text
|
User’s
Input
|
Welcome to the
Animal Collection!
Enter 1. To Add
an Animal.
Enter 2. To
Remove an Animal.
Enter 9. To
Quit.
1
Enter the kind
of Animal.
1. For Animal
2. For Cat
3. For Dog
4. For House
Cat
5. For Leopard
6. For Domestic
Dog
7. For Wolf
4
Enter the
Animal's Name
Mr. Flufferkins
Enter the
Animal's Weight
8.6
Enter the Cat's
mood. "sleepy", "playful", "hungry"
playful
Enter the House
Cat's Type. "short hair",
"ragdoll", "sphinx", "scottish
fold"
ragdoll
----------------------
Name : Mr. Flufferkins
Weight: 8.6
Mood: playful
Type: ragdoll
----------------------
Enter 1. To Add
an Animal.
Enter 2. To
Remove an Animal.
Enter 9. To
Quit.
1
Enter the kind
of Animal.
1. For Animal
2. For Cat
3. For Dog
4. For House
Cat
5. For Leopard
6. For Domestic
Dog
7. For Wolf
6
Enter the
Animal's Name
Rufus
Enter the
Animal's Weight
20
Enter the Dog's
Energy Level. Between 1 and 100.
99
Enter the
Domestic Dog's Type. "retriever", "terrier",
"husky", "mutt"
mutt
----------------------
Name : Mr. Flufferkins
Weight: 8.6
Mood: playful
Type: ragdoll
----------------------
----------------------
Name : Rufus
Weight: 20.0
Energy Level:
99
Type: mutt
----------------------
Enter 1. To Add
an Animal.
Enter 2. To
Remove an Animal.
Enter 9. To
Quit.
1
Enter the kind
of Animal.
1. For Animal
2. For Cat
3. For Dog
4. For House
Cat
5. For Leopard
6. For Domestic
Dog
7. For Wolf
1
Enter the
Animal's Name
asdf
Enter the
Animal's Weight
-4
----------------------
Name : Mr. Flufferkins
Weight: 8.6
Mood: playful
Type: ragdoll
----------------------
----------------------
Name : Rufus
Weight: 20.0
Energy Level:
99
Type: mutt
----------------------
----------------------
Name : asdf
Weight: 0.0
----------------------
Enter 1. To Add
an Animal.
Enter 2. To
Remove an Animal.
Enter 9. To
Quit.
2
Enter the kind
of Animal.
1. For Animal
2. For Cat
3. For Dog
4. For House
Cat
5. For Leopard
6. For Domestic
Dog
7. For Wolf
1
Enter the
Animal's Name
asdf
Enter the
Animal's Weight
0
----------------------
Name : Mr. Flufferkins
Weight: 8.6
Mood: playful
Type: ragdoll
----------------------
----------------------
Name : Rufus
Weight: 20.0
Energy Level:
99
Type: mutt
----------------------
Enter 1. To Add
an Animal.
Enter 2. To
Remove an Animal.
Enter 9. To
Quit.
1
Enter the kind
of Animal.
1. For Animal
2. For Cat
3. For Dog
4. For House
Cat
5. For Leopard
6. For Domestic
Dog
7. For Wolf
5
Enter the
Animal's Name
Fred
Enter the
Animal's Weight
120
Enter the Cat's
mood. "sleepy", "playful", "hungry"
hungry
Enter the
Leopard's Spots. Greater than or equal to 1.
50
----------------------
Name : Mr. Flufferkins
Weight: 8.6
Mood: playful
Type: ragdoll
----------------------
----------------------
Name : Rufus
Weight: 20.0
Energy Level:
99
Type: mutt
----------------------
----------------------
Name : Fred
Weight: 120.0
Mood: hungry
Number of
Spots: 50
----------------------
Enter 1. To Add
an Animal.
Enter 2. To
Remove an Animal.
Enter 9. To
Quit.
9
----------------------
Name : Mr. Flufferkins
Weight: 8.6
Mood: playful
Type: ragdoll
----------------------
----------------------
Name : Rufus
Weight: 20.0
Energy Level:
99
Type: mutt
----------------------
----------------------
Name : Fred
Weight: 120.0
Mood: hungry
Number of
Spots: 50
----------------------
Goodbye!
Finally:
- Upload the source code file
or files (.JAVA File Extension) to Homework07
- To Blackboard
- Following these instructions.
- If there are problems,
then let the instructor know as soon as possible.